Case Studies
Case Studies

AccelStor NeoSapphire Empowers 111 Inc's Digital Platform

The essence of business is growth and efficiency. For the overcapacity of the health industry, digital technology is urgently needed to improve efficiency and drive new growth.

Challenges

Depending on the requirements of the business system, different types of VMs should be deployed to carry out various applications. Before the VM go-live, comprehensive tests should be conducted on premises to ensure the system's availability, stability, and security. These could include the scenario simulation test with a large transaction volume and the stress test with extreme performance.
As an Internet company, 111 Inc. applies BI (Business Intelligence) to its production environment.
As digitalization advances, 111 Inc's BI has moved from simple report statistics to massive business data for business analyses. The increased data sources and greater operational reliance on BI pose new requirements for the company's BI decision-making efficiency.

  • Customer Profile

    By the first quarter of 2021, 111 Inc's digital platform is managing hundreds of thousands of SKUs (Stock Keeping Units), directly supplying over 360 well-known pharmaceutical companies at home and abroad, and partnering with over 300,000 pharmacies. In 2020, the company earned 8.2 billion yuan, up 107.6% yearly.

  • 2022122603293315
    Solution

    Based on rigorous solution evaluation and the PoC
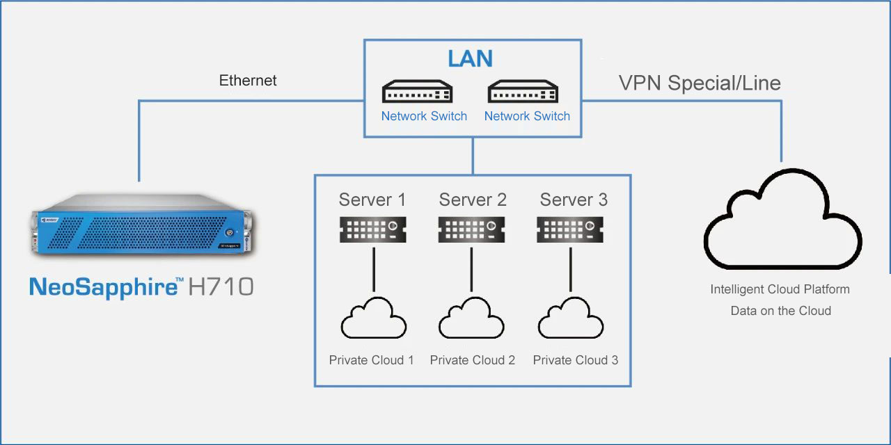
    (Proof of Concept) test, 111 Inc. decided to use AccelStor NeoSapphire™ H710 all-flash array as its main storage device. Taking into account the above requirements and 111 Inc's future business strategy and application scenarios, the technical team at AccelStor developed an all-flash solution with powerful performance, high stability, and high cost-effectiveness.
    AccelStor All-Flash Array used in the solution applies the independent and controllable FlexiRemap® software technology based on more than 600 patents claims and has the following functions:

    1.Data Reduction
    2.High-Performance Read-Write
    3.Symmetric Shared-Nothing Architecture

    In addition, 111 Inc's future S2D2C (Supply Chain Platform to Doctors to Consumers) mode involves patient life cycle management. The solution's reliability is 99.9999% with the configuration of other data protection functions such as protection group, hot standby disk, cloning, and backup.

  • 2022122603362758
    Benefits

    Optimize cloud adoption plan and improve data space utilizationby 10 times
    In a test platform environment with multiple versions and a large number of duplicated data, the H710 all-flash array significantly improves SSD utilization by using data compression and on-demand deduplication functions (enabled by default). The compression ratio in the actual environment was as high as 10: 1, which significantly reduces the cost per GB.

    Suit multiple business scenarios and replace human labor with computing power
    AccelStor's H710's patented built-in flash management algorithm comes with high-performance read-write, evenly distributing data to each SSD in the array. Instead of being cached for higher speed, data is directly written into the disk, simplifies the storage system while improving the service efficiency of business systems.

    Accelerate data analysis and support intelligent decision-making of companies.
    H710 all-flash array accelerates the development of multi-dimensional data models and data cubes of data warehouses and improves panoramic observation of the whole data set. As a result, it helps promote the production efficiency of production departments and optimizes decision-making support for decision-making departments. The higher IO performance and BI analysis capability empower 111 Inc. to convert more data into business values.

Products Introduced

Join now

    • captcha

    Try Now

      • captcha

      Sign In